Information
Specializing in high-performance system design within Unreal Engine 5. Implemented comprehensive Entity Component System (ECS) frameworks for both large-scale studio productions and personal R&D. Click below for more information!
Netflix

Tools/Systems
Real time meta human runtime performance from audio
Character Parts Editor and Runtime Solution
Unannounced Space Game

Features
Unannounced game leveraging the Lumara Mass Entity framework. Sample of the many features being developed.
Rope
Physics Based Mass Rope System. Highly optimized with built in LOD support and features for ropes that can be extremely long while maintaining and controlling performance cost.
- Full object to object collision and physics
- Multiple points of contact support hanging, resting, wrapping, and bunching

Support for Zero Gravity with full environmental interaction. End to end forces get applied for proper cause and effect based off of the physical properties of the attached objects.


- Wrap around objects
- Dynamic runtime rope length adjustments

RTS Style Base Building
- Fully data driven with automatic UI creation
- Upgrade paths
- Attachments with upgrades
- Deep prerequisite and requirement structure

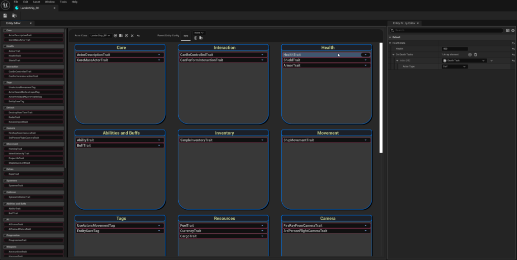
Lumara

Overview
ECS Gameplay Framework for Unreal Engine (Mass-Based)
A Mass-based, data-oriented gameplay framework for building large-scale, systemic games in Unreal Engine.
This project provides a production-focused gameplay architecture built on top of Unreal Engine’s Mass Entity system, adding the structure, tooling, and workflows required for real-world projects.
It is designed to help teams move beyond ad-hoc Actor logic by organizing Mass into a cohesive, opinionated gameplay layer — while remaining fully compatible with Unreal Engine and Epic’s ECS ecosystem.
Built on top of Mass, the framework includes:
- Structured Entity / Component / System execution
- Higher-level AI decision loops implemented as Mass processors
- A data-driven buff and effect system
- A flexible ability definition and triggering framework
- Custom editor tools, graphs, and inspectors
- Debugging and visualization workflows
- Blueprint exposure for designers and technical artists
The framework encourages explicit data flow and avoids hidden behavior such as implicit ticking or unordered execution.
Features
Utility-Based AI Decision Engine:
Component based ability system:
And much more! Visit here for more features and breakdown with more info to come soon!







